此前我们学习基础类型标注、字面量类型与枚举、函数与 Class 等概念时,实际上一直在用 JavaScript 的概念来进行映射,或者说这可以看作是 JavaScript 代码到 TypeScript 代码的第一步迁移。而这一节,我们要学习的则是,如何使用 TypeScript 提供的内置类型在类型世界里获得更好的编程体验。
首先是内置的可用于标注的类型,包括 any、unknown 与 never,加上这一部分我们就掌握了 TypeScript 中所有的内置类型标注。然后是类型断言这一重要能力,我们会介绍它的正确使用场景、双重断言与非空断言等,以及类型断言的幕后原理——类型层级。
这一节是全新的知识,JavaScript 中基本没有类似的概念。但你也不用担心,我们会一步一步从 0 开始学习,让你顺利进入类型编程的世界。
本节代码见:Any & Unknown & Never
内置类型:any 、unknown 与 never
有些时候,我们的 TS 代码并不需要十分精确严格的类型标注。比如 console.log 方法就能够接受任意类型的参数,不管你是数组、字符串、对象或是其他的,统统来者不拒。那么,我们难道要把所有类型用联合类型串起来?
这当然不现实,为了能够表示“任意类型”,TypeScript 中提供了一个内置类型 any ,来表示所谓的任意类型。此时我们就可以使用 any 作为参数的类型:
log(message?: any, ...optionalParams: any[]): void
在这里,一个被标记为 any 类型的参数可以接受任意类型的值。除了 message 是 any 以外,optionalParams 作为一个 rest 参数,也使用 any[] 进行了标记,这就意味着你可以使用任意类型的任意数量类型来调用这个方法。除了显式的标记一个变量或参数为 any,在某些情况下你的变量/参数也会被隐式地推导为 any。比如使用 let 声明一个变量但不提供初始值,以及不为函数参数提供类型标注:
// any
let foo;
// foo、bar 均为 any
function func(foo, bar){}
以上的函数声明在 tsconfig 中启用了 noImplicitAny 时会报错,你可以显式为这两个参数指定 any 类型,或者暂时关闭这一配置(不推荐)。而 any 类型的变量几乎无所不能,它可以在声明后再次接受任意类型的值,同时可以被赋值给任意其它类型的变量:
// 被标记为 any 类型的变量可以拥有任意类型的值
let anyVar: any = "linbudu";
anyVar = false;
anyVar = "linbudu";
anyVar = {
site: "juejin"
};
anyVar = () => { }
// 标记为具体类型的变量也可以接受任何 any 类型的值
const val1: string = anyVar;
const val2: number = anyVar;
const val3: () => {} = anyVar;
const val4: {} = anyVar;
你可以在 any 类型变量上任意地进行操作,包括赋值、访问、方法调用等等,此时可以认为类型推导与检查是被完全禁用的:
let anyVar: any = null;
anyVar.foo.bar.baz();
anyVar[0][1][2].prop1;
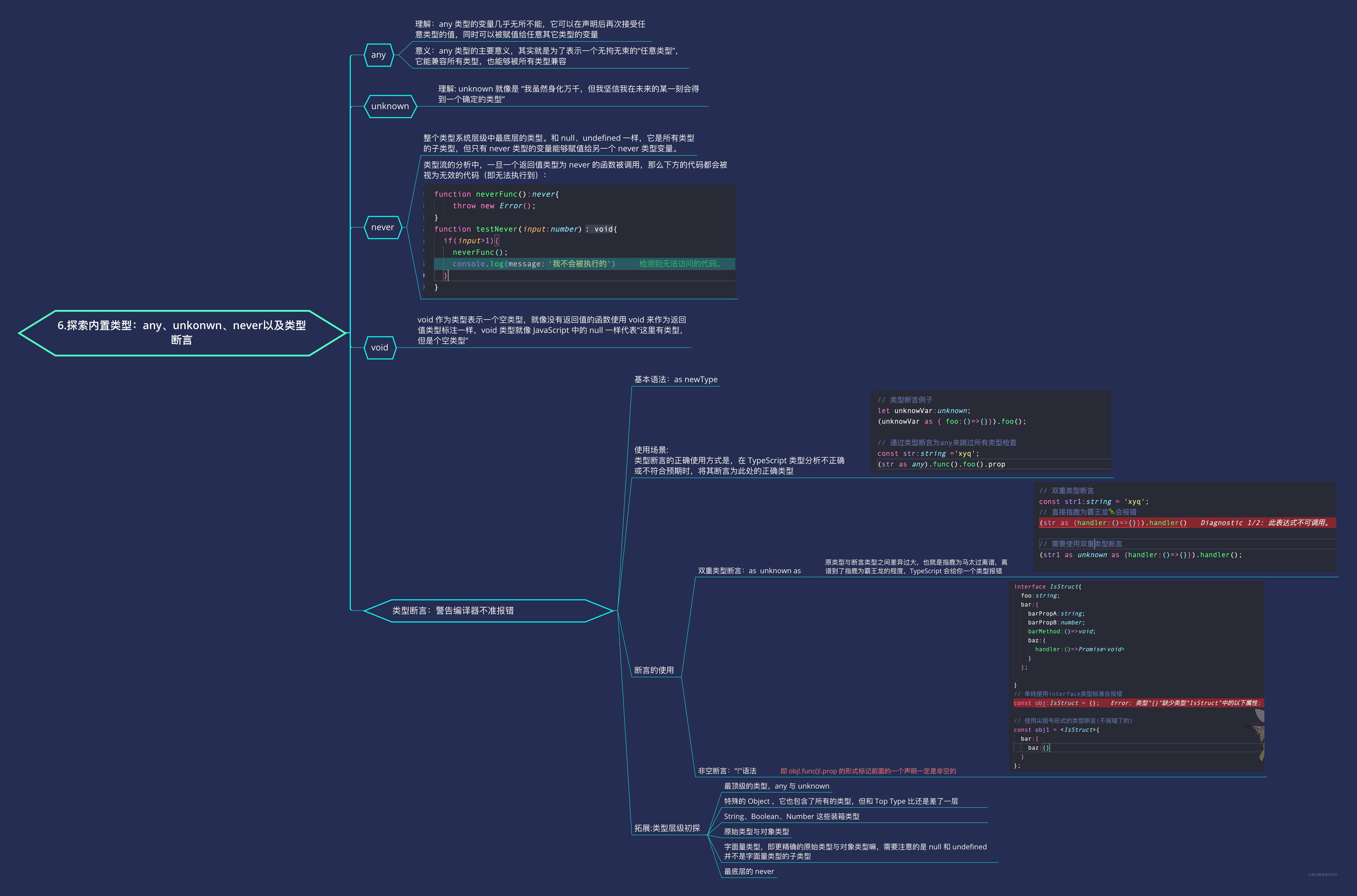
而 any 类型的主要意义,其实就是为了表示一个无拘无束的“任意类型”,它能兼容所有类型,也能够被所有类型兼容。这一作用其实也意味着类型世界给你开了一个外挂,无论什么时候,你都可以使用 any 类型跳过类型检查。当然,运行时出了问题就需要你自己负责了。
any 的本质是类型系统中的顶级类型,即 Top Type,这是许多类型语言中的重要概念,我们会在类型层级部分讲解。
any 类型的万能性也导致我们经常滥用它,比如类型不兼容了就 any 一下,类型不想写了也 any 一下,不确定可能会是啥类型还是 any 一下。此时的 TypeScript 就变成了令人诟病的 AnyScript。为了避免这一情况,我们要记住以下使用小 tips :
- 如果是类型不兼容报错导致你使用 any,考虑用类型断言替代,我们下面就会开始介绍类型断言的作用。
- 如果是类型太复杂导致你不想全部声明而使用 any,考虑将这一处的类型去断言为你需要的最简类型。如你需要调用
foo.bar.baz(),就可以先将 foo 断言为一个具有 bar 方法的类型。 - 如果你是想表达一个未知类型,更合理的方式是使用 unknown。
unknown 类型和 any 类型有些类似,一个 unknown 类型的变量可以再次赋值为任意其它类型,但只能赋值给 any 与 unknown 类型的变量:
let unknownVar: unknown = "linbudu";
unknownVar = false;
unknownVar = "linbudu";
unknownVar = {
site: "juejin"
};
unknownVar = () => { }
const val1: string = unknownVar; // Error
const val2: number = unknownVar; // Error
const val3: () => {} = unknownVar; // Error
const val4: {} = unknownVar; // Error
const val5: any = unknownVar;
const val6: unknown = unknownVar;
unknown 和 any 的一个主要差异体现在赋值给别的变量时,any 就像是 “我身化万千无处不在” ,所有类型都把它当自己人。而 unknown 就像是 “我虽然身化万千,但我坚信我在未来的某一刻会得到一个确定的类型” ,只有 any 和 unknown 自己把它当自己人。简单地说,any 放弃了所有的类型检查,而 unknown 并没有。这一点也体现在对 unknown 类型的变量进行属性访问时:
let unknownVar: unknown;
unknownVar.foo(); // 报错:对象类型为 unknown
要对 unknown 类型进行属性访问,需要进行类型断言(别急,马上就讲类型断言!),即“虽然这是一个未知的类型,但我跟你保证它在这里就是这个类型!”:
let unknownVar: unknown;
(unknownVar as { foo: () => {} }).foo();
在类型未知的情况下,更推荐使用 unknown 标注。这相当于你使用额外的心智负担保证了类型在各处的结构,后续重构为具体类型时也可以获得最初始的类型信息,同时还保证了类型检查的存在。当然,unknown 用起来很麻烦,一堆类型断言写起来可不太好看。归根结底,到底用哪个完全取决于你自己,毕竟语言只是工具嘛。
如果说,any 与 unknown 是比原始类型、对象类型等更广泛的类型,也就是说它们更上层一些,就像 string 字符串类型比 'linbudu' 字符串字面量更上层一些,即 any/unknown -> 原始类型、对象类型 -> 字面量类型。那么,是否存在比字面量类型更底层一些的类型?
这里的上层与底层,其实即意味着包含类型信息的多少。any 类型包括了任意的类型,字符串类型包括任意的字符串字面量类型,而字面量类型只表示一个精确的值类型。如要还要更底层,也就是再少一些类型信息,那就只能什么都没有了。
而内置类型 never 就是这么一个“什么都没有”的类型。此前我们已经了解了另一个“什么都没有”的类型,void。但相比于 void ,never 还要更加空白一些。
虚无的 never 类型
是不是有点不好理解?我们看一个联合类型的例子就能 get 到一些了。
type UnionWithNever = "linbudu" | 599 | true | void | never;
将鼠标悬浮在类型别名之上,你会发现这里显示的类型是"linbudu" | 599 | true | void。never 类型被直接无视掉了,而 void 仍然存在。这是因为,void 作为类型表示一个空类型,就像没有返回值的函数使用 void 来作为返回值类型标注一样,void 类型就像 JavaScript 中的 null 一样代表“这里有类型,但是个空类型”。
而 never 才是一个“什么都没有”的类型,它甚至不包括空的类型,严格来说,never 类型不携带任何的类型信息,因此会在联合类型中被直接移除,比如我们看 void 和 never 的类型兼容性:
declare let v1: never;
declare let v2: void;
v1 = v2; // X 类型 void 不能赋值给类型 never
v2 = v1;
在编程语言的类型系统中,never 类型被称为 Bottom Type,是整个类型系统层级中最底层的类型。和 null、undefined 一样,它是所有类型的子类型,但只有 never 类型的变量能够赋值给另一个 never 类型变量。
通常我们不会显式地声明一个 never 类型,它主要被类型检查所使用。但在某些情况下使用 never 确实是符合逻辑的,比如一个只负责抛出错误的函数:
function justThrow(): never {
throw new Error()
}
在类型流的分析中,一旦一个返回值类型为 never 的函数被调用,那么下方的代码都会被视为无效的代码(即无法执行到):
function justThrow(): never {
throw new Error()
}
function foo (input:number){
if(input > 1){
justThrow();
// 等同于 return 语句后的代码,即 Dead Code
const name = "linbudu";
}
}
我们也可以显式利用它来进行类型检查,即上面在联合类型中 never 类型神秘消失的原因。假设,我们需要对一个联合类型的每个类型分支进行不同处理:
declare const strOrNumOrBool: string | number | boolean;
if (typeof strOrNumOrBool === "string") {
console.log("str!");
} else if (typeof strOrNumOrBool === "number") {
console.log("num!");
} else if (typeof strOrNumOrBool === "boolean") {
console.log("bool!");
} else {
throw new Error(`Unknown input type: ${strOrNumOrBool}`);
}
如果我们希望这个变量的每一种类型都需要得到妥善处理,在最后可以抛出一个错误,但这是运行时才会生效的措施,是否能在类型检查时就分析出来?
实际上,由于 TypeScript 强大的类型分析能力,每经过一个 if 语句处理,strOrNumOrBool 的类型分支就会减少一个(因为已经被对应的 typeof 处理过)。而在最后的 else 代码块中,它的类型只剩下了 never 类型,即一个无法再细分、本质上并不存在的虚空类型。在这里,我们可以利用只有 never 类型能赋值给 never 类型这一点,来巧妙地分支处理检查:
if (typeof strOrNumOrBool === "string") {
// 一定是字符串!
strOrNumOrBool.charAt(1);
} else if (typeof strOrNumOrBool === "number") {
strOrNumOrBool.toFixed();
} else if (typeof strOrNumOrBool === "boolean") {
strOrNumOrBool === true;
} else {
const _exhaustiveCheck: never = strOrNumOrBool;
throw new Error(`Unknown input type: ${_exhaustiveCheck}`);
}
假设某个粗心的同事新增了一个类型分支,strOrNumOrBool 变成了 strOrNumOrBoolOrFunc,却忘记新增对应的处理分支,此时在 else 代码块中就会出现将 Function 类型赋值给 never 类型变量的类型错误。这实际上就是利用了类型分析能力与 never 类型只能赋值给 never 类型这一点,来确保联合类型变量被妥善处理。
前面我们提到了主动使用 never 类型的两种方式,而 never 其实还会在某些情况下不请自来。比如说,你可能遇到过这样的类型错误:
const arr = [];
arr.push("linbudu"); // 类型“string”的参数不能赋给类型“never”的参数。
此时这个未标明类型的数组被推导为了 never[] 类型,这种情况仅会在你启用了 strictNullChecks 配置,同时禁用了 noImplicitAny 配置时才会出现。解决的办法也很简单,为这个数组声明一个具体类型即可。关于这两个配置的具体作用,我们会在后面有详细的介绍。
在这一部分,我们了解了 TypeScript 中 Top Type(any / unknown) 与 Bottom Type(never)它们的表现。在讲 any 的时候,我们在小 tips 中提到,可以使用类型断言来避免对 any 类型的滥用。那么接下来,我们就来学习类型断言这一概念。
类型断言:警告编译器不准报错
类型断言能够显式告知类型检查程序当前这个变量的类型,可以进行类型分析地修正、类型。它其实就是一个将变量的已有类型更改为新指定类型的操作,它的基本语法是 as NewType,你可以将 any / unknown 类型断言到一个具体的类型:
let unknownVar: unknown;
(unknownVar as { foo: () => {} }).foo();
还可以 as 到 any 来为所欲为,跳过所有的类型检查:
const str: string = "linbudu";
(str as any).func().foo().prop;
也可以在联合类型中断言一个具体的分支:
function foo(union: string | number) {
if ((union as string).includes("linbudu")) { }
if ((union as number).toFixed() === '599') { }
}
但是类型断言的正确使用方式是,在 TypeScript 类型分析不正确或不符合预期时,将其断言为此处的正确类型:
interface IFoo {
name: string;
}
declare const obj: {
foo: IFoo
}
const {
foo = {} as IFoo
} = obj
这里从 {} 字面量类型断言为了 IFoo 类型,即为解构赋值默认值进行了预期的类型断言。当然,更严谨的方式应该是定义为 Partial<IFoo> 类型,即 IFoo 的属性均为可选的。
除了使用 as 语法以外,你也可以使用 <> 语法。它虽然书写更简洁,但效果一致,只是在 TSX 中尖括号断言并不能很好地被分析出来。你也可以通过 TypeScript ESLint 提供的 consistent-type-assertions 规则来约束断言风格。
需要注意的是,类型断言应当是在迫不得己的情况下使用的。虽然说我们可以用类型断言纠正不正确的类型分析,但类型分析在大部分场景下还是可以智能地满足我们需求的。
总的来说,在实际场景中,还是 as any 这一种操作更多。但这也是让你的代码编程 AnyScript 的罪魁祸首之一,请务必小心使用。
双重断言
如果在使用类型断言时,原类型与断言类型之间差异过大,也就是指鹿为马太过离谱,离谱到了指鹿为霸王龙的程度,TypeScript 会给你一个类型报错:
const str: string = "linbudu";
// 从 X 类型 到 Y 类型的断言可能是错误的,blabla
(str as { handler: () => {} }).handler()
此时它会提醒你先断言到 unknown 类型,再断言到预期类型,就像这样:
const str: string = "linbudu";
(str as unknown as { handler: () => {} }).handler();
// 使用尖括号断言
(<{ handler: () => {} }>(<unknown>str)).handler();
这是因为你的断言类型和原类型的差异太大,需要先断言到一个通用的类,即 any / unknown。这一通用类型包含了所有可能的类型,因此断言到它和从它断言到另一个类型差异不大。
非空断言
非空断言其实是类型断言的简化,它使用 ! 语法,即 obj!.func()!.prop 的形式标记前面的一个声明一定是非空的(实际上就是剔除了 null 和 undefined 类型),比如这个例子:
declare const foo: {
func?: () => ({
prop?: number | null;
})
};
foo.func().prop.toFixed();
此时,func 在 foo 中不一定存在,prop 在 func 调用结果中不一定存在,且可能为 null,我们就会收获两个类型报错。如果不管三七二十一地坚持调用,想要解决掉类型报错就可以使用非空断言:
foo.func!().prop!.toFixed();
其应用位置类似于可选链:
foo.func?.().prop?.toFixed();
但不同的是,非空断言的运行时仍然会保持调用链,因此在运行时可能会报错。而可选链则会在某一个部分收到 undefined 或 null 时直接短路掉,不会再发生后面的调用。
非空断言的常见场景还有 document.querySelector、Array.find 方法等:
const element = document.querySelector("#id")!;
const target = [1, 2, 3, 599].find(item => item === 599)!;
为什么说非空断言是类型断言的简写?因为上面的非空断言实际上等价于以下的类型断言操作:
((foo.func as () => ({
prop?: number;
}))().prop as number).toFixed();
怎么样,非空断言是不是简单多了?你可以通过 non-nullable-type-assertion-style 规则来检查代码中是否存在类型断言能够被简写为非空断言的情况。
类型断言还有一种用法是作为代码提示的辅助工具,比如对于以下这个稍微复杂的接口:
interface IStruct {
foo: string;
bar: {
barPropA: string;
barPropB: number;
barMethod: () => void;
baz: {
handler: () => Promise<void>;
};
};
}
假设你想要基于这个结构随便实现一个对象,你可能会使用类型标注:
const obj: IStruct = {};
这个时候等待你的是一堆类型报错,你必须规规矩矩地实现整个接口结构才可以。但如果使用类型断言,我们可以在保留类型提示的前提下,不那么完整地实现这个结构:
// 这个例子是不会报错的
const obj = <IStruct>{
bar: {
baz: {},
},
};
类型提示仍然存在:
在你错误地实现结构时仍然可以给到你报错信息:
总结与预告
在这一节中,我们学习了 TypeScript 中的内置类型 any、unknown 与 never,包括它们的类型兼容性表现与使用场景。而在另外一部分类型断言中,我们了解了类型断言的基本使用,以及结合内置类型 any 的使用场景。
在下一节,我们会开始对 TypeScript 类型工具的学习,进一步探索 TypeScript 的类型世界,包括类型别名、交叉类型、索引类型、映射类型等等。如果说基础类型是积木,那这些类型工具就是积木工厂?它们在基础类型的基础之上进行类型编程运算如组合、过滤等,得到更贴近你实际需要形状的积木,也带你认识到,原来不止可以对变量进行编程,类型也可以!
扩展阅读
类型层级初探
这一节的知识点其实都和 TypeScript 的类型层级有所关联,我们会在后面的类型系统部分有专门一节进行详细地讲述,这里只做简单地描述来供有兴趣的同学提前了解。
前面我们已经说到,any 与 unknown 属于 Top Type,表现在它们包含了所有可能的类型,而 never 属于 Bottom Type,表现在它是一个虚无的、不存在的类型。那么加上此前学习的原始类型与字面量类型等,按照类型的包含来进行划分,我们大概能梳理出这么个类型层级关系。
- 最顶级的类型,any 与 unknown
- 特殊的 Object ,它也包含了所有的类型,但和 Top Type 比还是差了一层
- String、Boolean、Number 这些装箱类型
- 原始类型与对象类型
- 字面量类型,即更精确的原始类型与对象类型嘛,需要注意的是 null 和 undefined 并不是字面量类型的子类型
- 最底层的 never
实际上这个层级链并不完全,因为还有联合类型、交叉类型、函数类型的情况,我们会在后面专门有一节进行讲解~
而实际上类型断言的工作原理也和类型层级有关,在判断断言是否成立,即差异是否能接受时,实际上判断的即是这两个类型是否能够找到一个公共的父类型。比如 { } 和 { name: string } 其实可以认为拥有公共的父类型 {}(一个新的 {}!你可以理解为这是一个基类,参与断言的 { } 和 { name: string } 其实是它的派生类)。
如果找不到具有意义的公共父类型呢?这个时候就需要请出 Top Type 了,如果我们把它先断言到 Top Type,那么就拥有了公共父类型 Top Type,再断言到具体的类型也是同理。你可以理解为先向上断言,再向下断言,比如前面的双重断言可以改写成这样:
const str: string = "linbudu";
(str as (string | { handler: () => {} }) as { handler: () => {} }).handler();
这一部分的扩展阅读只是为了让你提前意识到类型层级的存在,并不需要完全理解,毕竟我们后面还有一整节会讲类型系统层级呢。

const obj = <IStruct>{
bar: {
baz: {},
},
};
```
例子中这里我怎么报错了,请问大佬,这是为啥?
大佬好,为什么加了这俩配置,仍然没报错呢
bar: {
baz: {},
},
};
这个例子牛逼啊,
请问怎么理解"后续重构为具体类型时也可获取最初始的类型信息"这句话,
我的理解是:最开始不知道具体类型的时候,可以用unknown进行注解,但是后续重构为具体类型的时候,此时还能获取到unknown类型??
let d: { key: string } = { key: '123', value: 123 } // 报错
{ key: '123', value: 123 } 是 { key: string } 的子类,按道理来说应该也可以直接赋值,而且不是都提倡面向接口么,为什么 typescirpt 反而要限制这样呢?反而带来实际上编码不方便。
let d: D = { key: '123', value: 123 } // 报错
也是不行。好吧,这个问题属实我转牛角尖了,我觉得这里应该是 ts 限制,字面量不允许隐式向上转换
interface D { key: string }
let d: D & {value:number} = { key: '123', value: 123 }
或者可以 断言
let d = <D>{ key: '123', value: 123 }
let d: D = { key: '123', value: 123 } // 报错
也是不行。好吧,这个问题属实我转牛角尖了,我觉得这里应该是 ts 限制,字面量不允许隐式向上转换
interface D { key: string }
let d: D & {value:number} = { key: '123', value: 123 }
或者可以 断言
let d = <D>{ key: '123', value: 123 }
这样看起来不是可选链实用得多吗?为什么还要非空断言调用链?
name: string;id:string,avater:string }
export const userInfoRecoilState = atom<Userinfo>({ key: 'userInfoRecoilState', default: { id: '' } }); 这种方式如何设置一个默认值,现在Userinfo接口只有三个属性,假设有20个属性时如何设置默认值?请大佬赐教
// 一定是字符串!
strOrNumOrBool.charAt(1);
} else if (typeof strOrNumOrBool === "number") {
strOrNumOrBool.toFixed();
} else if (typeof strOrNumOrBool === "boolean") {
strOrNumOrBool === true;
} else {
const _exhaustiveCheck: never = strOrNumOrBool;
throw new Error(`Unknown input type: ${_exhaustiveCheck}`);
}
这个与 lint 冲突了怎么办